Θεοδωράκης, Μίκης (1925-2021) (Θεοδωράκης, Μιχαήλ) [Συνθέτης]. Σονατίνα Αρ. 1
Sonatina No. 1 (Αγγλική)
- Έργο (αυτοτελές έργο)
-
Sonatina Ar. 1
-
1952
-
Θεοδωράκης, Μίκης (1925-2021) (Θεοδωράκης, Μιχαήλ)
-
Βιολί |
Πιάνο
-
-
Μουσική δωματίου
-
18
-
Κούτουλας, Αστέρης. Ο μουσικός Θεοδωράκης: κέιμενα - εργογραφία - κριτικές (1937-1996): ΑΣΤ 75
-
Νέα Σμύρνη
-
Original: Μουσική Βιβλιοθήκη Λίλιαν Βουδούρη - Σύλλογος Οι Φίλοι της Μουσικής
- Σύλλογος Οι Φίλοι της Μουσικής
Θεοδωράκης, Μίκης (1925-2021) (Θεοδωράκης, Μιχαήλ) [Συνθέτης]. Σονατίνα Αρ. 1 - Identifier: 1719
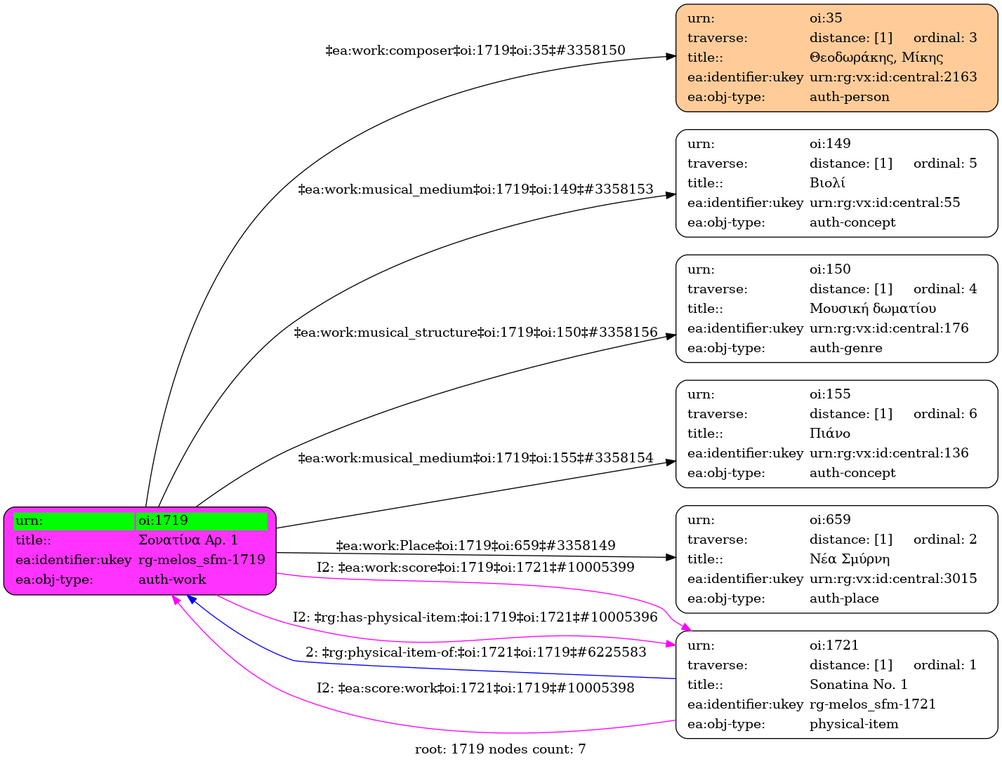
Internal display of the 1719 entity interconnections (Node labels correspond to identifiers)

Loading..