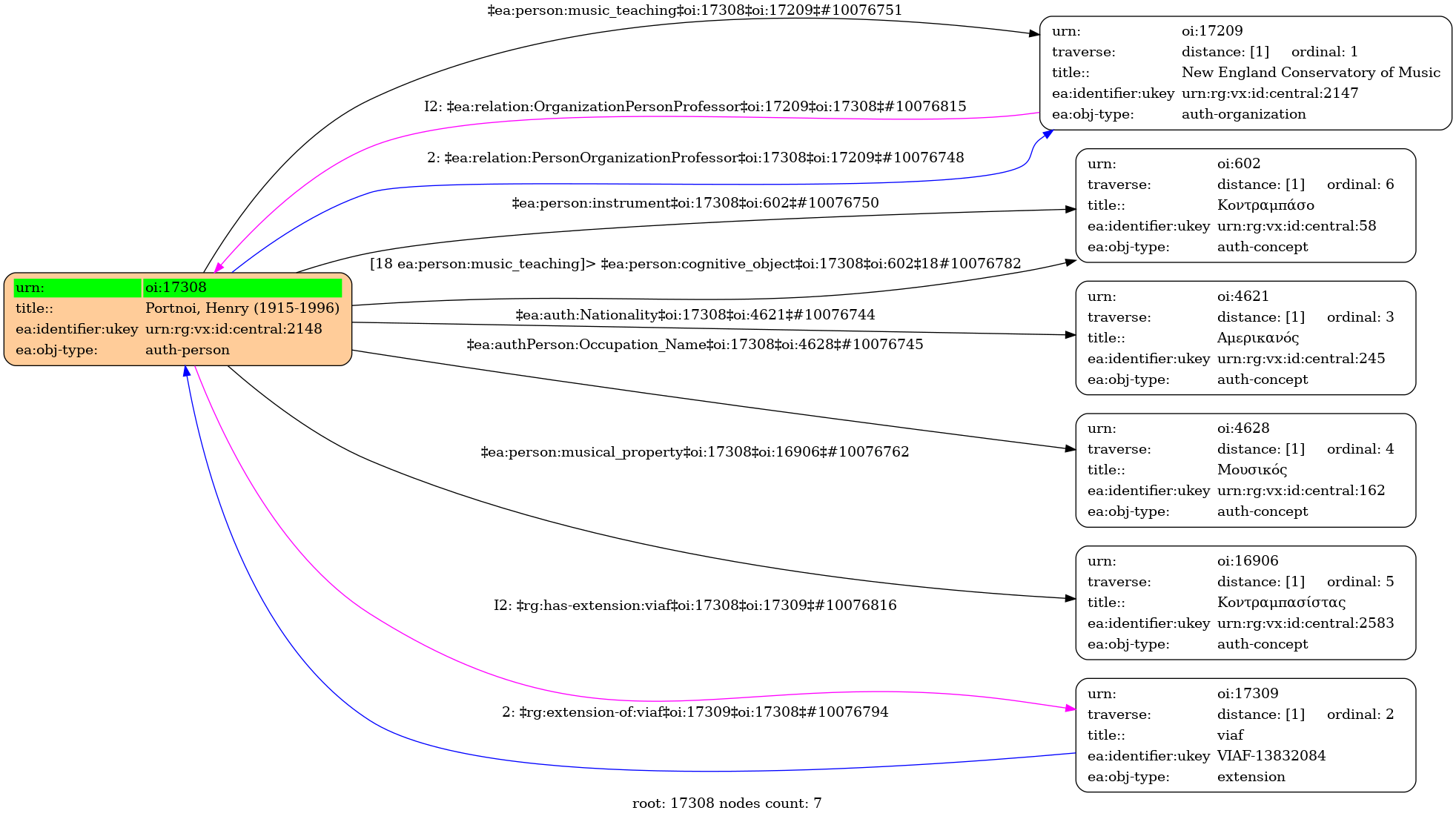
- Πρόσωπο
- Άνδρας
- 1915
- Boston, Massachusetts
- 1996
- Boston, Massachusetts
- Αμερικανός
- Μουσικός
- Κοντραμπασίστας
-
- Κοντραμπάσο [Καθηγητής του Edwin Barker το 1976]
-
- New England Conservatory of Music - Γνωστικό αντικείμενο: Κοντραμπάσο
- Barker, Edwin
- New England Conservatory of Music
- WorldCat
-
- 1689738 ⟶ Henry Portnoi
-
- 13832084 ( Personal ) ⟶ Portnoi, Henry
- central



