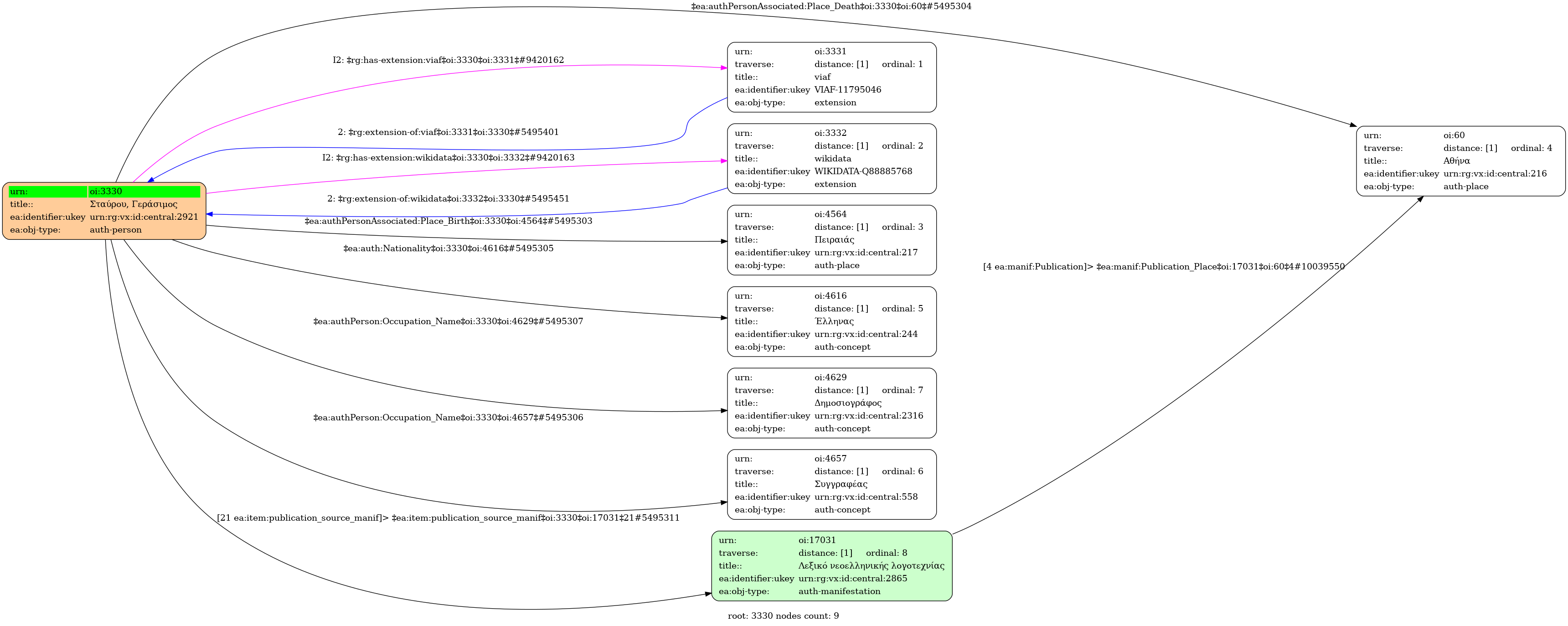
- Πρόσωπο
- Άνδρας
- 1921
- Πειραιάς
- 1976
- Αθήνα
- Έλληνας
- Συγγραφέας | Δημοσιογράφος
-
- Q88885768 ⟶ Gerasimos Stavrou
-
- 11795046 ⟶ Staurou, Gerasimos
- Σταυρολαίμης, Γεράσιμος [Πραγματικό όνομα]
- Λεξικό νεοελληνικής λογοτεχνίας : Πρόσωπα-έργα-ρεύματα-όροι - Αθήνα: Εκδόσεις Πατάκη, 2007 , σελ.2077
- central
Wikipedia Import
- Γεράσιμος Σταύρου (Ελληνική) | Gerasimos Stavrou (Αγγλική)
- Έλληνας συγγραφέας (Ελληνική) | Greek writer (Αγγλική)
- Μεμάς Σαυρολαίμης (Ελληνική) | Γεράσιμος Σαυρολαίμης (Ελληνική) | Γ. Γρηγορίου (Ελληνική) | Gerasimos Staurou (Αγγλική) | Gerasimos Savrolaimis (Αγγλική)
- 00-00-1921
- 00-00-1976


