Ο άνεμος γέννησε τη νύχτα [1969]
Le vent et la nuit (Γαλλική)
- Φυσικό τεκμήριο (Παρτιτούρα)
-
O anemos gennise ti nychta
-
GR-As-MTH-003-Sc-032-189
-
Παρτιτούρα για φωνή
-
Ολοκληρωμένη
-
Φωνή
-
-
-
Διαφάνεια έντυπης παρτιτούρας. | Transparency of printed score.
-
Ελληνική
-
1969
-
Έντυπη παρτιτούρα | Έκδοση
-
1 φύλλο | 1 sheet
-
digital.mmb.org.gr
-
Original: Μουσική Βιβλιοθήκη Λίλιαν Βουδούρη - Σύλλογος Οι Φίλοι της Μουσικής
- Σύλλογος Οι Φίλοι της Μουσικής
-
Ψηφιοποιημένη Παρτιτούρα: Ο άνεμος γέννησε τη νύχτα
Περιγραφή: document0f.pdf (pdf)
Ξεφύλλισμα pdf Μέγεθος: 0.6 MB
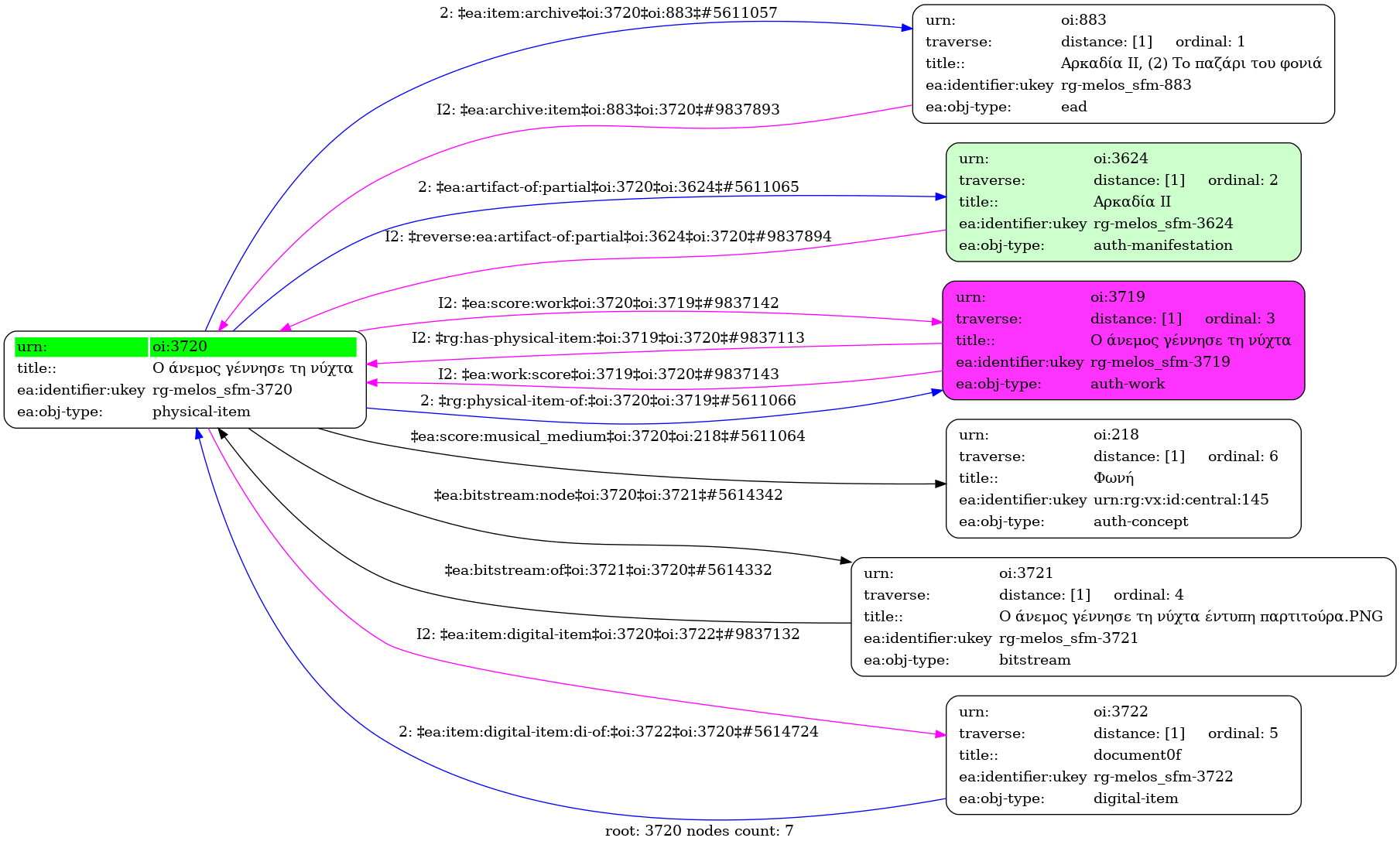
Ο άνεμος γέννησε τη νύχτα [1969] - Identifier: 3720
Internal display of the 3720 entity interconnections (Node labels correspond to identifiers)

Loading..