Αρκαδία VIII - : Editions monde musique, 1973
- Έκδοση
-
Έντυπη παρτιτούρα
-
Editions monde musique
-
Arcadia VIII
-
-
Original: Μουσική Βιβλιοθήκη Λίλιαν Βουδούρη - Σύλλογος Οι Φίλοι της Μουσικής
-
Αρκαδία VIII
- Σύλλογος Οι Φίλοι της Μουσικής
-
-
- Μιλώ - Je parle
- Χάρης - Charis
Αρκαδία VIII - : Editions monde musique, 1973 - Identifier: 4148
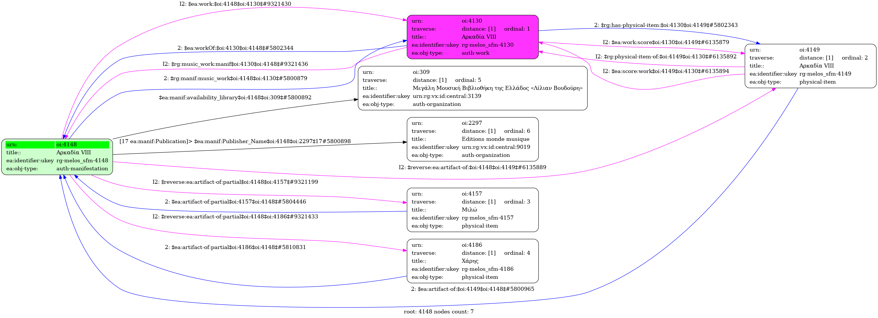
Internal display of the 4148 entity interconnections (Node labels correspond to identifiers)

Loading..