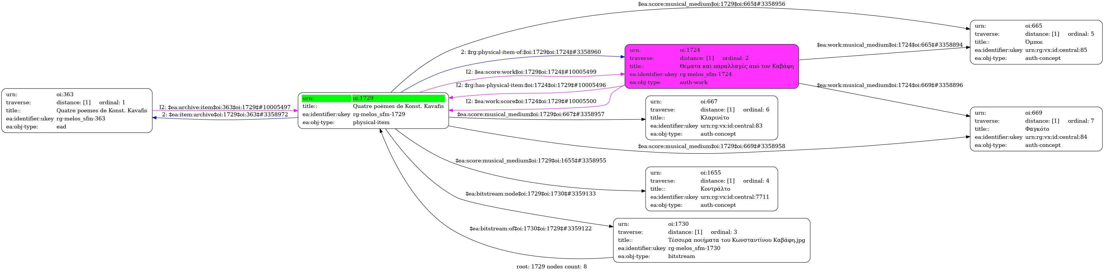
Quatre poèmes de Konst. Kavafis
Four poems by Konstantinos Kavafy (Αγγλική)
- Φυσικό τεκμήριο (Παρτιτούρα)
-
GR-As-MTH-003-Sc-012-096
-
Κοντράλτο |
Όμποε |
Κλαρινέτο |
Φαγκότο
-
-
Πολλαπλές γλώσσες
-
Αντίγραφο χειρογράφου
-
4 φύλλα : Φωτοτυπίες. | 4 sheets : Photocopies.
-
digital.mmb.org.gr
-
Original: Μουσική Βιβλιοθήκη Λίλιαν Βουδούρη - Σύλλογος Οι Φίλοι της Μουσικής
- Σύλλογος Οι Φίλοι της Μουσικής
Quatre poèmes de Konst. Kavafis - Identifier: 1729
Internal display of the 1729 entity interconnections (Node labels correspond to identifiers)

Loading..