Παράκαμψη προς το κυρίως περιεχόμενο
Login
English
Ελληνικά
«Αρχείο Παρτιτούρων Μίκη Θεοδωράκη»
Μουσική Βιβλιοθήκη «Λίλιαν Βουδούρη» του Συλλόγου «Οι Φίλοι της Μουσικής»
Main navigation
Αναζήτηση
Πληθοπορισμός
Default
Graph
Πρόσωπο
Ανωγειανάκης, Φοίβος (1915-2003)
Τίτλος σε άλλη γλώσσα
Anoyanakis, Fivos (1915-2003) (Αγγλική)
Είδος οντότητας
Πρόσωπο
Φύλο
Άνδρας
Ημερομηνία γέννησης
1915
Τόπος γέννησης
Ηράκλειο
Ημερομηνία θανάτου
14 Οκτωβρίου 2003
Εθνικότητα
Έλληνας
Επάγγελμα
Μουσικός
Μουσική ιδιότητα
Μουσικολόγος
|
Μουσικοκριτικός
Linked data LC
n82012696 ⟶
Anoyanakis, Fivos
Εθνική Βιβλιοθήκη Ελλάδας
A14918 ⟶
Ανωγειανάκης, Φοίβος
VIAF
94867302 ⟶
Anoyanakis, Fivos
Προέλευση εγγραφής
central
VIAF Import
VIAF URL
https://viaf.org/viaf/94867302/
VIAF identity URL
https://el.wikipedia.org/wiki/Φοίβος_Ανωγειανάκης
Library of Congress/NACO
Anoyanakis, Fivos
National Library of Greece
Ανωγειανάκης, Φοίβος, (1915-2003)
Deutsche Nationalbibliothek
Anōgeianakēs, Phoibos, 1915-2003
Wikidata
Φοίβος Ανωγειανάκης
Bibliothèque Nationale de France
Anōgeiannákīs, Foívos, 1915-2003
ISNI
Anōgeianákīs, Foívos, 1915-2003
Περιέχεται σε αναφορά σε
1
Προβολή λίστας
Preludio - Πενία - Χορός [Ελεγείο της πενίας] [1948-12-24]
Ανωγειανάκης, Φοίβος (1915-2003) -
Identifier:
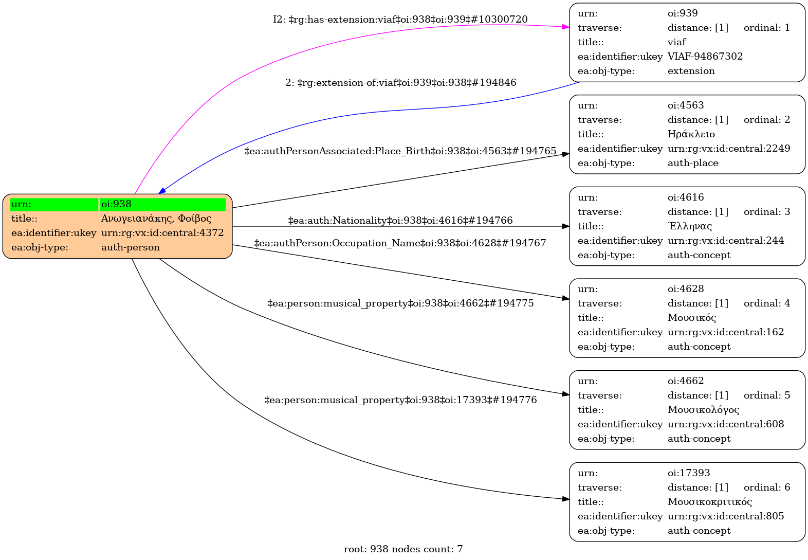
938
Internal display of the 938 entity interconnections
(Node labels correspond to identifiers)
Loading..
Legend
Navigation
Info
Loading..
Controls
Freeze
Thaw
Fit
Narrowness
Inferred