For the Mother and Friends (Arcadia III)
- Physical-item (score)
-
Gia ti mana kai tous filous (Arkadia III)
-
GR-As-MTH-003-Sc-032-184-b
-
Παρτιτούρα για φωνή
-
Πρωτόλεια
-
Voice
-
-
Greek
-
June 1968
-
Vrachati
-
3 φύλλα : Μαύρο μελάνι, μολύβι. | 3 sheets : Black ink, pencil.
-
digital.mmb.org.gr
-
Original: Μουσική Βιβλιοθήκη Λίλιαν Βουδούρη - Σύλλογος Οι Φίλοι της Μουσικής
- The Friends of Music Society
-
Ψηφιοποιημένη Παρτιτούρα: Για τη μάνα και τους φίλους (Αρκαδία III)
Description: document0b.pdf (pdf)
Book Reader Size: 2.1 MB
Για τη μάνα και τους φίλους (Αρκαδία III) [1968-06] - Identifier: 3830
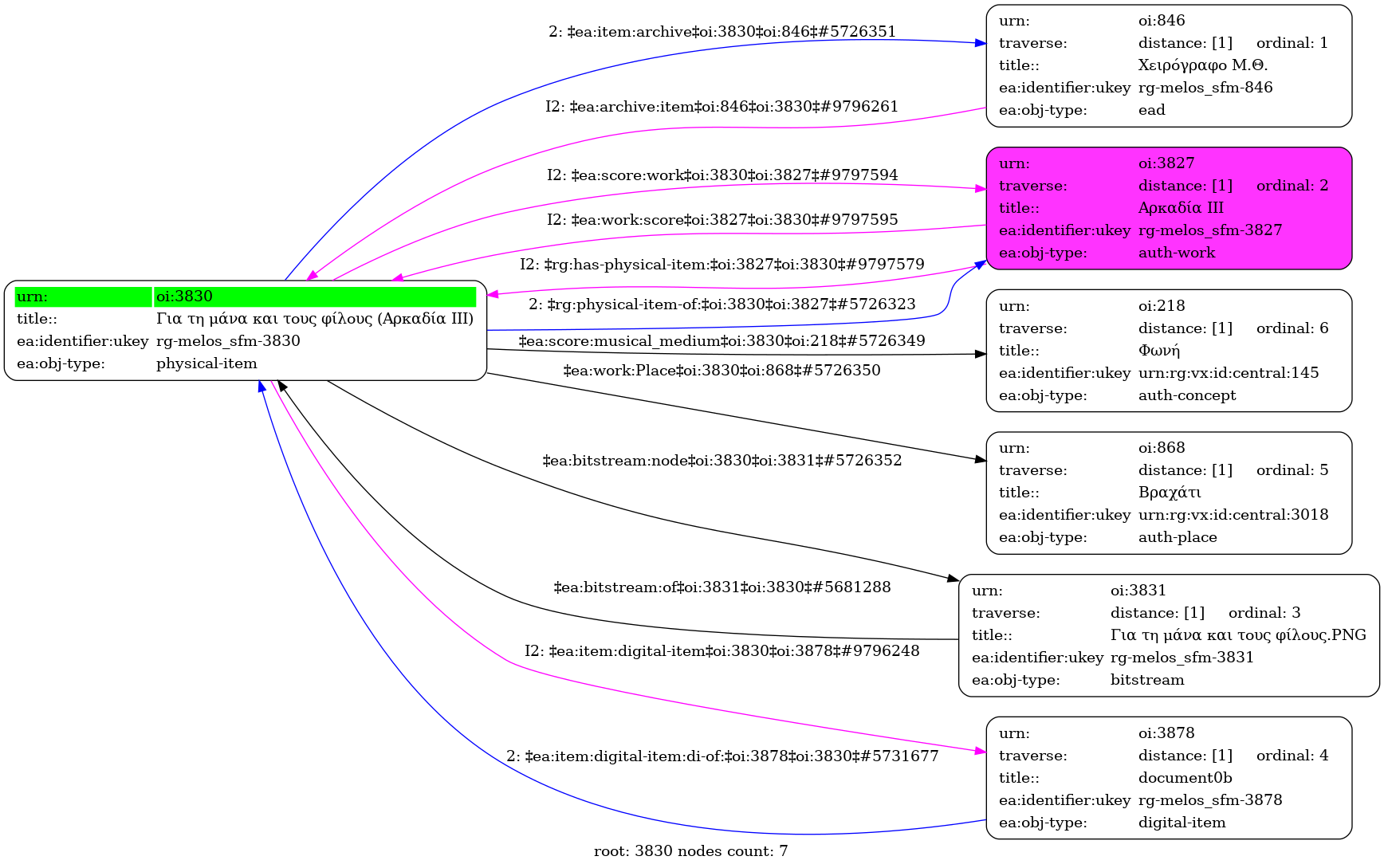
Internal display of the 3830 entity interconnections (Node labels correspond to identifiers)

Loading..